Skip to main content
Go to the home page of the European Commission (opens in new window)
English English
CORDIS - EU research results
CORDIS

Trustworthy Artificial Intelligence for Personalised Risk Assessment in Chronic Heart Failure

Periodic Reporting for period 1 - AI4HF (Trustworthy Artificial Intelligence for Personalised Risk Assessment in Chronic Heart Failure)

Reporting period: 2023-06-01 to 2024-11-30

Cardiovascular diseases remain the main cause of mortality worldwide; in particular, heart failure (HF) poses complex challenges in clinical practice, as it is associated with a significant variability in aetiologies, manifestations and risks, as well as in its progression and trajectories over time. Clinical risks of HF can vary from reduced cardiac function and regular hospitalisations, all the way to cardiac events and mortality. There is a need for a personalised medicine approach to tailor the care models (i.e. lifestyle changes, medications, interventions) to each HF patient’s risk profile and hence optimise the clinical outcomes. Artificial intelligence (AI) solutions trained from multi-source cardiovascular data have the potential to dissect the precise characteristics of each patient and predict their likely trajectories at an early stage. However, existing AI methods remain a far distance from clinical transfer and adoption due to a common and key limitation: their trustworthiness and acceptance by cardiologists and patients alike have not been achieved.

AI4HF will develop the first trustworthy AI solutions for personalised risk assessment and management of HF patients. The project will build on a unique set of big data repositories, trustworthy AI methods, computational tools and clinical results from major EU-funded projects in cardiology. To test robustness, fairness, transparency, usability and transferability, the validation with take place in eight clinical centres in both high- and low-to-middle-income countries in the EU and internationally. AI4HF will develop a comprehensive and standardised methodological framework for trustworthy and ethical AI development and evaluation based on the FUTURE-AI guidelines (international consensus guideline for trustworthy and deployable artifical intelligence in healthcare) developed by the consortium members. AI4HF will be implemented through continuous multi-stakeholder engagement, taking into account clinical needs and patient preferences, as well as socio-ethical and regulatory perspectives.
-Multi-stakeholder workshops and Local Clinical/ Patient Working Groups were organized
-122 requirements, including patient, clinical, ELSI (ethical, legal and societal) and healthcare and regulatory requirements collected
-First version of Information and Communication Package for healthcare professionals and patients developed

-AI4HF common data model released. Mapping implemented and tested on servers of each clinical site
-Data management plan developed

- Deep learning model amended for use in electronic health record setting for prediction outcomes in patients with heart failure built
- Discrimination and calibration assessed for the built models
- Tests for prediction robustness run and federated learning platform pipeline built

- User requirements have been ranked and use cases have been defined
- User interfaces of the digital tools as mock-up prototypes designed
- Acceptance of user interfaces by health professionals and patients explored in face-to-face workshop and online survey
- Chatbot for providing AI explanations to users developed
- Cardiac image visualization tool developed

- Development of AI Product Passport
- Data Quality Controller designed based on existing frameworks
- Design of Human-in-the-loop for data preparation, model training, and model evaluation
- Conceptualization of the continuous evaluation system

- Ethical approval at all sites for processing of clinical data for four different use cases through an umbrella protocol.
- Three third-party evaluation sites added to the consortium through an Open Call.

- Having evaluated the AI tool clinically, empirical data and experiences from the evaluation studies will be used to assess various implications of the introduction of the AI4HF tools in future HF care

- Active progress monitoring during Board meeting every 3 months
- Project handbook including management strategy
- Bi-annual in person consortium meetings

- Independent ethics advisor appointed. First ethics report delivered.
The social innovation framework for stakeholder engagement designed and implemented, goes beyond traditional approaches by fostering inclusive, participatory research that actively involves diverse stakeholders. It emphasises collaboration across sectors, enabling the co-creation of AI tools that address real-world challenges. By integrating multidisciplinary and international perspectives, this framework promotes sustainable, impactful outcomes that are culturally sensitive and tailored to the specific needs of the different stakeholders.
This research has already impacted the community (patients and relatives) involved. Through patients and clinicians workshops, patients have understood the concept of patient-centred care and that they can use technology to follow up their health, instead of the current practice to leave all care-related activities to clinicians.

The natural language processing framework for processing clinical reports presents promising results on general biomedical data. In addition, the AI4HF federated learning platform serves as a novel privacy-preserving framework that processes multi-modal cardiac patients’ data.

Transformer models for prognostication of outcomes in patients with heart failure were built. This is state-of-the-art deep learning modelling of quite complex cohort of heart failure patients, and we are packaging the research into a manuscript for submission to academic research journals.

A unique risk assessment tool in heart failure management, with the support of a chatbot and explainable visualisations, has been designed

The AI Product Passport is based on international provenance standards and MLOps/ModelOps methodologies to provide a complete system for AI model lifecycle management.
AI4HF chatbot
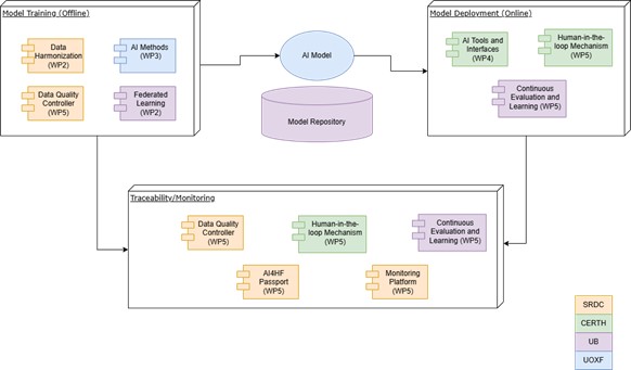
Architecture design of WP5 and relationship with other work packages
My booklet 0 0