Skip to main content
Go to the home page of the European Commission (opens in new window)
English English
CORDIS - EU research results
CORDIS

AS-DISCO - Audio Suite for Disruptive Cockpit Demonstrator

Periodic Reporting for period 3 - AS-DISCO (AS-DISCO - Audio Suite for Disruptive Cockpit Demonstrator)

Reporting period: 2022-10-01 to 2023-09-30

The AS-DISCO project’s main objective is to define and implement the IMA concept for Audio Communications Manager. This project will significantly contribute to validate innovative and disruptive new aircraft cockpit concepts on LPA-Platform 3, by building an application for the integrated demonstrator, where several innovative avionics functions, as well as modern interface technologies, are being developed. Therefore, AS-DISCO aligns with Clean Sky’s goal to allow to simplify the DisCo audio architecture that is an enabler for reducing flight crew workload, improving pilot situational awareness, and supporting disruptive and innovative cockpit operations.

To achieve the specific goal of reaching TRL6 for the enabling software; AS-DISCO will consider Clean Sky targets such as integration within innovative multimodal Human Machine Interface (HMI), based upon visual, tactile, voice and innovative digital functions. This new concept and its integration in the DisCo demonstrator aim to deliver robustness, flexibility and versatility, and accommodate them for a new generation of systems.

Under the specification stablished by the Topic Manager, AERTEC has developed a series of models to verify the correct behaviour and the system response to different scenarios using MBSE tools, initially in TRL5 level. AERTEC has applied Test-Based-Model (TBM) and software-in-the-loop (SIL) methodology to the entire system. The modelling also has facilitated the development of “degraded mode identification”, “reconfiguration patterns” criteria and messages according the AFDX protocol. After a decision gate the model was updated to meet TRL6 at software level.

AS-DISCO components have been successfully combined with the LPA-IADP IMA virtual platform, working well within that system. Integration with VHF, Software Defined Radio (SDR), Speech to Text (STT) and the HMI, was a crucial step in system development as it ensures that different subsystems or components worked together as intended. Achieving TRL5 at system level, means that the technology has been validated in controlled environment (realistically simulating the eventual operating environment), while the achievement of TRL6 for the SW development indicates that the development has been done according to the expected process.
WP1 aimed to generate the low-level system requirements according to the TM specifications, this input was updated with new requirements.

WP2 focused on creating the verification test plan to ensure the prototype compliance with the specification resulting from WP1 work. Functional and performance verification tests have been addressed.

WP3 focused on the preliminary modelling and simulation of all the requirements and functional behaviour including the AFDX link and ED247 protocol communication among the different system components, exploring different architectures to ensure the fulfilment of requirements.

As part of WP4 the target application was fully prototyped following the specification and preliminary design. Three scenarios were considered for the prototyping depending on the configuration of the hosting PCs: different PCs for HMI (based on containers technology, Docker) and IMA partition, same PC with the IMA partition based on native Linux and same PC with the IMA partition based on Docker.

The last phase of this WP4 involved the verification and validation of the prototype using tests defined as part of WP2. Test results were reported with the associated evidence for each of the tests performed, been compliant all the tests.

In WP5 AERTEC make some changes in the ACM due to updates in the interfaces. TM executed and documented results obtained in the DISCO Testbench integration of the ACM.

WP6 consisted in the support to integrate new specifications in ACM application due to new equipment that was integrated in the DisCo demonstrator.

During WP7, a TRL5 assessment, according to TM Criteria was conducted, and the decision gate was passed.

In WP8, Updated definition of ACM V4:
- Implementation of STT and AFDX to functional protocol interface
- Update of the interface with the Software Defined Radio

WP9 has been focused on developing the new functionalities identified using Model Based System Engineering (MBSE) and code generation for an IMA Arinc 653 partition.

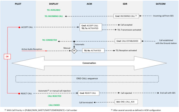
During WP10, a TRL6 assessment was conducted, achieving a functional demonstrator that covers all additional requirements and interfaces: the DisCo Communication HMI, The SRD SATCOM and VHF, and the STT provided by the TM.

WP11 focused on the overall project management. Two key deliverables were the Project Management Plan and the Dissemination and Exploitation Plan.

Main exploitation result for AERTEC is the involvement in Integrated Modular Avionics (IMA) SW development, understanding the necessary methodology to tackle a project in accordance with DO-178 standards. This knowledge and experience have enabled the company to achieve some business contracts. Understanding the complexities of the DO-178 compliance process opened doors to collaborations into IMA and enhanced avionics systems, thereby marking a significant milestone in the company's growth and knowledge in the field. In addition, to continue with the TM on a future contract to scale it towards higher TRL represents a strategic exploitation path for the company.

AS-DISCO has been presented in different international events such as: Clean Aviation 2023 info day event-Malaga (Mar 2023), AIX / Aircraft Interiors Expo-Hamburg (Jun 2023). AIR Show-Paris (Jun 2023) and 13th EASN Conference-Salerno (Sep 2023).
AS-DISCO presents a new architecture for VoIP and data routing unit in the form of a communication management unit, based on IMA that faces the following technological challenges:
- Low weight, Less power, Small volume, high MTBF and low MTTR.
- Routing over the best available air-ground link.
- The digitized voice message includes the source and the destination, security authentication information, priority assertions, and other required information.
- Replace traditional analogic audio by Voice over IP.
- Future digital interface means and full digital audio concept including SDR.
- Digital audio management: Function to route digital audio signal and manage dynamically equipment availability.
- Compatibility with multi modal HMI.

IMA ensures scalability, allowing flexible addition or removal of building blocks. This supports the integration avionics systems functions, including the proposed audio suite, making the AS-DISCO communication application highly scalable, and compliant with IMA2G+ standards. The overall solution is an optimized architecture for fault tolerance, and reconfiguration, ensuring operations in terms of air/ground radio link availability, security, data rate, and data integrity.

AS-DISCO's overall objective was to demonstrate the future of adaptable communications, reducing crew workload in voice and data interactions between cockpit and ground. This enhancement contributes to increased security and safety in both flight and ground operations, offering greater crew support in challenging conditions and improving safety margins. Ultimately, AS-DISCO aims to demonstrate the feasibility of managing the expected growth in European air transport, contributing to innovation and overall enhancement of the ATS.
ACM - SATCOM - Incoming call
disco_sygma
Overall ACM Interfaces
My booklet 0 0