Skip to main content
Go to the home page of the European Commission (opens in new window)
English English
CORDIS - EU research results
CORDIS

Extending Design Thinking with Emerging Digital Technologies

Periodic Reporting for period 1 - Exten.D.T.2 (Extending Design Thinking with Emerging Digital Technologies)

Reporting period: 2022-09-01 to 2024-02-29

The Extending Design Thinking with Emerging Digital Technologies (Exten.(D.T.)²) research project emerges against a backdrop of rapid advancements in digital media, where new technologies supersede older ones. Focused on educational innovation, particularly in mainstream schooling, Exten.(D.T.)² seeks to integrate design thinking (DT) approaches with cutting-edge digital tools, recognizing their potential to significantly change everyday educational practices. Leveraging four established digital systems and a web-based communication platform, the project aims to enhance them with features like embodied interactions, 3D printing, and authorable AI-analytics.

Exten.(D.T.)² aims to go beyond the state of the art by showing how emerging digital technologies may serve and enhance tried and tested digital solutions to uniquely support transforming educational practice in the digital era. The project's ambitious goal involves developing these digital affordances to a level of technical readiness suitable for deployment in schools, ensuring empirical validation of their educational added value. This requires excellent collaboration and coordination between the project partners, teacher professional development in design thinking pedagogy to align with real-world school practices, and rigorous evaluation of user experiences to inform policy guidelines for broader implementation.

Spanning six European countries and engaging thousands of K-12 students in multidisciplinary co-creation activities during its 36 month span, Exten.(D.T.)² explores the potentials and challenges of integrating Emerging Technologies into pedagogical practices. By fostering 21st Century skills and expanding the reach of DT in mainstream schooling, the project aims to significantly impact educational landscapes across Europe. Through its multidimensional approach and extensive scale, Exten.(D.T.)² aims to redefine educational paradigms, ultimately contributing to the advancement of EU policy priorities in digital literacy, skill development, and innovative education strategies.
During the first 18 months, the project developed the Exten.(D.T.)² framework through a comprehensive literature review, identifying key practices, challenges, and requirements to enhance DT with Emerging Technologies effectively. This served as the foundation for creating the framework and accompanying guidelines, essential for deploying Exten.(D.T.)² across various learning contexts. Co-design and co-development activities focused on leveraging project technologies to teach DT, resulting in the creation of educational activities and a toolkit for classroom implementation. These efforts produced a range of digital artefacts, including games and simulations addressing environmental, cybersecurity, and sustainable development issues.

The work on shaping technologies, i.e. extending well-established and widely used digital educational solutions with emerging technologies for the digital enhancement and transformation of DT learning, saw the refinement and integration of tools, such as MaLT2, ChoiCo and nQuire and, with features like 3D printing and augmented reality, consolidated into the ExtenDT2 platform. Pilot school interventions involving over 200 students and teachers showcased the project's impact, generating datasets and insights for further refinement. Professional Development initiatives introduced teacher training modules, emphasizing the innovative potential of DT for addressing wicked problems. Evaluation methodologies were conceptualized and devised, incorporating qualitative and quantitative data collection to assess project activities effectively. Ethical considerations were also carefully addressed, ensuring participant consent and data privacy adherence. Overall, Exten.(D.T.)²’s ongoing scientific and technical efforts promise transformative impacts on educational practices, aligning with EU objectives for digital literacy and innovative pedagogies.
Exten.(D.T.)² aims to represent a significant advancement in educational innovation by seamlessly integrating DT with cutting-edge emergent digital technologies. Through meticulous co-design and co-development efforts, the project has produced a comprehensive framework and accompanying guidelines, empowering educators to deploy these innovative practices effectively. Leveraging advanced technologies like 3D printing, augmented reality and authorable AI-analytics, Exten.(D.T.)² is creating a diverse range of educational tools and materials, enriching classroom experiences and nurturing 21st Century skills among students. Pilot school interventions, involving over 212 students and their teachers in Year 1, have yielded invaluable insights and data for further refinement. Professional development initiatives underscore the project's commitment to capacity building, ensuring sustainable implementation. Rigorous evaluation methodologies and ethical considerations guarantee the project's integrity and impact. Exten.(D.T.)²'s holistic approach promises to reshape educational landscapes, aligning with EU priorities for digital literacy and innovative pedagogies.

Key Needs for Further Uptake and Success:
To ensure the continued success and widespread adoption of Exten.(D.T.)², strategic efforts are needed to refine and validate the framework through further research and demonstration projects across diverse educational contexts. Access to markets, financial support and developing a sustainable business model to support the technical infrastructure and activities will be essential for scaling up production and dissemination of project outputs beyond the duration of the project. International collaboration efforts should be intensified to foster knowledge exchange and cross-border cooperation within and outside Europe. Additionally, establishing a supportive regulatory and standardization framework will facilitate seamless integration into existing educational systems. Addressing these needs will maximize the potential impact of Exten.(D.T.)², catalyzing transformative change in education across Europe and beyond. Exploring different ways for commercialization and providing support for intellectual property rights could enhance accessibility and sustainability beyond the project's lifetime.
Digital design thinking model developed in Year 2
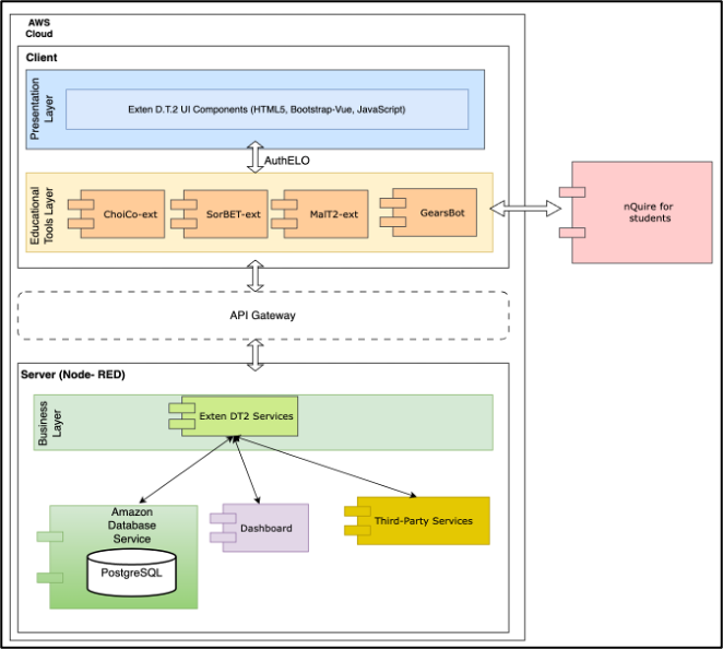
The ExtenDT2 platform
Screenshot of the "App game", designed by teachers and researchers to prompt classroom discussions
Two student groups designing a game for sustainability issues in ChoiCo
Participatory design workshop with teachers on the design of Learning Analytics and dashboard
A teacher keeping notes while groups are working with nQuire tool (school intervention in Greece)

Related documents

My booklet 0 0