Skip to main content
Weiter zur Homepage der Europäischen Kommission (öffnet in neuem Fenster)
Deutsch Deutsch
CORDIS - Forschungsergebnisse der EU
CORDIS

Robotic Safe Adaptation In unprecedented Situations

Periodic Reporting for period 1 - RoboSAPIENS (Robotic Safe Adaptation In unprecedented Situations)

Berichtszeitraum: 2024-01-01 bis 2025-06-30

The robots of tomorrow will be endowed with the ability to adapt to drastic and unpredicted changes in their environment including humans.
Such adaptations can however not be boundless: the robot must stay trustworthy, i.e. the adaptations should not be just a recovery into a degraded functionality. Instead, it must be a true adaptation, meaning that the robot will change its behavior while maintaining or even increasing its expected performance, and stays at least as safe and robust as before.

RoboSAPIENS will focus on autonomous robotic software adaptations and will lay the foundations for ensuring that such software adaptations are carried out in an intrinsically safe, trustworthy and efficient manner, thereby reconciling open-ended self-adaptation with safety by design. RoboSAPIENS will also transform these foundations into 'first time right'-design tools and robotic platforms, and will validate and demonstrate them up to TRL4.

To achieve this over-all goal, RoboSAPIENS will extend the state of the art in four main objectives.

1. It will enable robotic open-ended self-adaptation in response to unprecedented system structural and environmental changes.
2. It will advance safety engineering techniques to assure robotic safety not only before, during and after adaptation.
3. It will advance deep learning techniques to actively reduce uncertainty in robotic self-adaptation.
4. It will assure trustworthiness of systems that use both deep-learning and computational architectures for robotic self-adaptation.

To realise these objectives, RoboSAPIENS will extend techniques such as MAPE-K (Monitor, Analyze, Plan, Execute, Knowledge) and Deep Learning to set up generic adaptation procedures and also use an SSH dimension. RoboSAPIENS will demonstrate this trustworthy robotic self-adaptation on four industry-scale use cases centered around an industrial disassembly robot, a warehouse robotic swarm, a prolonged hull of an autonomous vessel, and human-robotic interaction.
Through the first quarter of the RoboSAPIENS project the consortium partners have made progress towards the project objectives. An initial overview of the project has been condensed in a white-paper format [Larsen&24]. In order to understand the project objectives it makes sense to first give an overview of the overall picture of the RoboSAPIENS technology developed in WP1, WP2, WP3 and WP5 as well as how the requirements for the RoboSAPIENS technology is to be tested by the industrially sized case studies in WP4. This collaboration and its iterative approach are illustrated in Figure called dev_process.jpg.
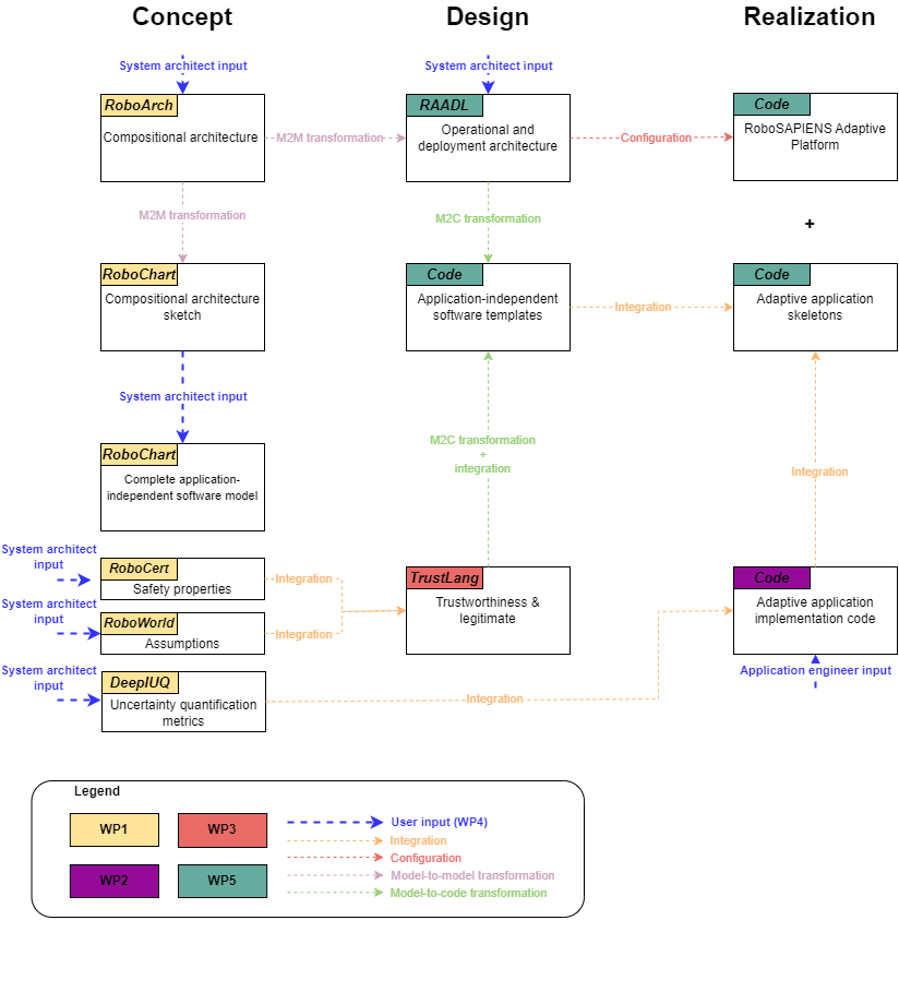
The RoboSAPIENS technology provides notations and techniques that contribute to engineering of adaptive systems at three different levels: Concept, Design and Realisation as illustrated in Figure 2 below. The main contributing WPs are also indicated in Figure 2 and the transformations between the different parts of the RoboSAPIENS technology are illustrated with arrows. Some of these transformations require human involvement whereas others will become fully automated at the end of the project. The status of the different WPs is reported in more detail later in this report.
Figure called RoboSAPIENS-big-pictureV2.png shows the comprehensive engineering workflow structured into three distinct phases: Concept, Design, and Realisation. Each phase comprises specific engineering activities that contribute to the overall goal of constructing trustworthy self-adaptive (robotics) systems. Different activities are linked by means of either transformations, e.g. model-to-model, model-to-code, integrations, (semi-)automated weaving of the activity artefacts, or human interaction, e.g. modelling, manual coding. This methodical approach ensures a seamless transition from initial architectural concepts to final deployment of self-adaptive systems, emphasising safety, trustworthiness, and robustness throughout the development life cycle.

Concept phase

Within the concept phase, both the conceptual architecture of the self-adaptive robotics system and the internal (system) and external (environment) affecting properties are described. The conceptual architecture is described using the RoboArch notation, providing a compositional view on the self-adaptive robotics system. This compositional architecture is transformed into a RoboChart sketch, a behaviour model of the robot software controllers using state machines. After completion by the system architect, and annotation of the (safety) properties, specified using RoboCert, and (environment) assumptions, specified using RoboWorld, this RoboChart model is used for verification via model checking and theorem proving.

Design phase

Within the design phase, the architecture is used as a starting point of the operational and deployment architecture of the self-adaptive robotics system. The system architect is responsible for explicitly modelling the logical and physical architecture, specifying the deployment rules, linking the functional components to the physical (compute) components and specifying the communication matrix. The trustworthiness and legitimate components are specified using the TrustLang specification, using the defined property and assumption specifications from the concept phase. Application-independent software templates are then generated from the operational and deployment architecture and trustworthiness models.

Realization phase

Within the realisation phase, the application-independent software templates are transformed into application-specific skeletons, which enable the application engineers to integrate their custom code for the adaptive applications. These application-specific components can then be deployed and executed on top of the RoboSAPIENS Adaptive Platform (RAP), the runtime resources that facilitate the deployment and execution of trustworthy self-adaptive (robotics) systems.

[Larsen&24] Peter G Larsen, Shaukat Ali, Roland Behrens, Ana Cavalcanti, Claudio Gomes, Guoyuan Li, Paul De Meulenaere, Mikkel L Olsen, Nikolaos Passalis, Thomas Peyrucain, Jesús Tapia, Anastasios Tefas and Houxiang Zhang, Robotic Safe Adaptation In Unprecedented Situations: The RoboSAPIENS Project, Research Directions - Cyber-Physical Systems journal, Cambridge University Press, September 2024.
The RoboSAPIENS project have been based on a number of baseline technologies that have been developed before the project has been started. This can also be seen in Figure called RoboSAPIENS-big-pictureV2.png where a number of existing concepts are taken from the RoboStar project (https://robostar.cs.york.ac.uk/(öffnet in neuem Fenster)). The main innovations provided by the RoboSAPIENS project can be seen in Figure called big_picture.jpg where the existing autonomy concept called Monitor, Analyse, Plan, Execute, Knowledge (MAPE-K) approach to autonomy is being adjusted to a MAPLE-K approach where we introduce a new Legitimate step where the suggested Plan is verified given certain assumptions. In addition, a Trustworthiness checker is included directly at the robot control also dynamically checking that the assumptions also are satisfied.
dev-process.jpg
big-picture.jpg
robosapiens-big-picturev2.png
Mein Booklet 0 0