Skip to main content
Weiter zur Homepage der Europäischen Kommission (öffnet in neuem Fenster)
Deutsch Deutsch
CORDIS - Forschungsergebnisse der EU
CORDIS

Ontology-driven data documentation for Industry Commons

Periodic Reporting for period 2 - OntoCommons (Ontology-driven data documentation for Industry Commons)

Berichtszeitraum: 2022-05-01 bis 2023-10-31

Data sharing and interoperability in a multi-perspectives environment like industrial value chains are major challenges. Materials and Manufacturing are complex. It comprises understanding of the materials, their characteristics, the processes these undergo during manufacturing and the product and its life cycle. To digitalise the whole process, interoperability between all agents participating in all stages is key. Ontologies are presented as a valuable solution for interoperability and semantic data sharing.
In recent years there has been several promising technical and institutional developments regarding the use of ontology in industry. Still, most industrial ontology development work remains within the realm of academic research and awaits a significant uptake in commercial applications. However, for the reasons, that we described earlier, ontologies are often not themselves interoperable and thus fail to be widely accepted.
Most of time, some ontologies exist to conceptualise the same domain. This make difficult to choose which ontology to use especially that most of them are not interoperable. Consequently, OntoCommons look for intra-domain ontologies harmonisation. In addition, when we manage an industrial value chain, the issues are how to move from a domain ontology to another domain ontology, how to bridge them and how to connect them, so comes the cross-domain ontologies harmonisation.
From OntoCommons perspective, harmonising ontologies, means making them FAIR. It means making them findable and accessible, interoperable form different perspectives such as format, syntax, terminology, semantics, as well as easily to reuse. This harmonisation also intend to make ontologies documented, aligned to top- and mid-level ontologies and making their context explicit. Such harmonisation allows to reach common shared ontologies that can be used by agents collaborating or even co-innovation by supporting industry to work with their value chain partners in the same domain or cross domain and then allow data driven innovation on go forward to the European single market.
To summarise, harmonised ontologies will improve semantic interoperability across industrial domains that will have a major impact on digitalisation of European Industry and strengthen their competitiveness and growth opportunities.
Well-defined domain ontologies will be a cost-effective solution from the economic point of view, by decreasing the cost of information engineering. It will help to reduce development and operational costs by supporting cooperation among experts in different fields, for instance allowing collaborative design through reuse of existing data. This will lead to a multiplier effect of potential applications, related to the digitally-enabled data-driven product and service platforms, and unlock considerable potential for novel applications and services for consumers and citizens.
OntoCommons, is targeting two aspects, ontology engineering (i.e. ontology development) and ontology exploitation. The harmonised ontologies will help ontology engineering activities to not reinvent the wheel, by adopting the harmonised ontologies as a basis to the development of new ontologies.
In addition, adopting the harmonised ontologies directly in the exploitation phase would be highly recommended, because it is a gage of quality and of interoperability. Consequently, data integrator or modeler can reuse the harmonised ontologies to document his/her data and integrate and share them.
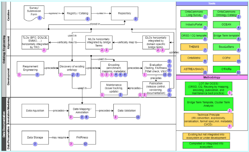
H2020 OntoCommons project broadly aims at developing Ontology Commons Ecosystem (OCES) harmonising data documentation through ontologies and taxonomies, making the data FAIR and enabling intra- and cross-domain interoperability. As OCES is the primary and most tangible outcome of OntoCommons, it already realized through:

- Landscape analysis on ontologies and tools
- Fully aligned Ontology stack including, Top Reference Ontology, Mid level ontologies and Domain level ontologies through the bridge concept approach
- IndustryPortal as an Ontology repository including Recommender, Annotator, Search, Mapping features
- Ontology Evaluation tools with O’Faire for FAIRness evaluation and MetaFair (FAIR EXPLORE)
- SousLeSens as an Ontology Editor and tool for Data Documentation
- OCES pipeline toolchain
- LOT4OCES as Ontology engineering Methodology
The objectives of OntoCommons are to overcome interoperatibility bottlenecks and facilitating data sharing and valorisation. As a Coordination and Support Action, OntoCommons acts for bringing together and coordinating activities of the most relevant EU and international stakeholders in order to develop an Ontology Commons EcoSystem -OCES as a foundation for data documentation.
As OCES is the primary and most tangible outcome of OntoCommons that goes beyond the state of the art on ontology development and exploitation in the industrial and materials domains.
The OCES will consist of:
• An OntoCommons Top Refence Ontology (TRO), in the form of a selected set of existing and widely used Top Level Ontologies (TLO) made of a mutual set of alignments between the selected TLOs (i.e. axioms providing correspondences between entities of TLOs), that will formally constitute the apical point of the hierarchy. An ontology alignment approach (the so-called harmonisation) will maximize the use of existing domain ontologies developed under different TLOs
• Middle Level Ontologies (MLO), to allow smooth connections between TLOs, lower-level ontologies and commonly needed entities such as time, information, unit, space etc.
• Domain Level Ontologies (DLO), as needed by demonstrators, both harmonised existing domain ontologies and newly developed domain ontologies, following the develop/test/validate/agree procedure
• EcoSystem Requirements and Specifications, to ensure homogeneity between ontologies becoming part of the OES, such as formalization in specific ontology language and documentation
• Tools, a selected set of tools for the practical implementation of data documentation and its exploitation, that are ready to be used with ontologies respecting OCES requirements

In summary, OCES can be described as a combination of fully harmonised ontology artifacts and associated tools and methodology for building the existing and future ontologies.
From the industrial domain perspective, a major impact of OntoCommons will be to overcome the skepticism in many industrial circles by fostering an ecosystem that will meet the needs of industrial stakeholders with a reliable turnkey solution and together with a set of best practices (OCES) which will promote the degree to which they can build successful and trustworthy solutions to integrate ontologies into their businesses and practical purposes. OCES will enable much more collaboration or even co-innovation by supporting industry to work with their value chain partners.
OCES furthermore will contribute to improving the level of information and knowledge about products and materials throughout their use, facilitating improved maintenance, repair, and end-of-life/re-use options. New business models arising from digitalisation will support valorisation opportunities in a Circular Economy.
To ensure the sustainability and the expansion of OCES, the Knowledge Graph Alliance has been created as a non profit organisation that will allow to ensure the maintenance and the evolvement of OCES, training on it's components.
LOT4OCES toolchain
IndustryPortal
OntoCommons ECOSYSTEM (OCES)
LOT4OCES Methdology
Mein Booklet 0 0